×
Menu

Dependencies

Dependencies to existing items

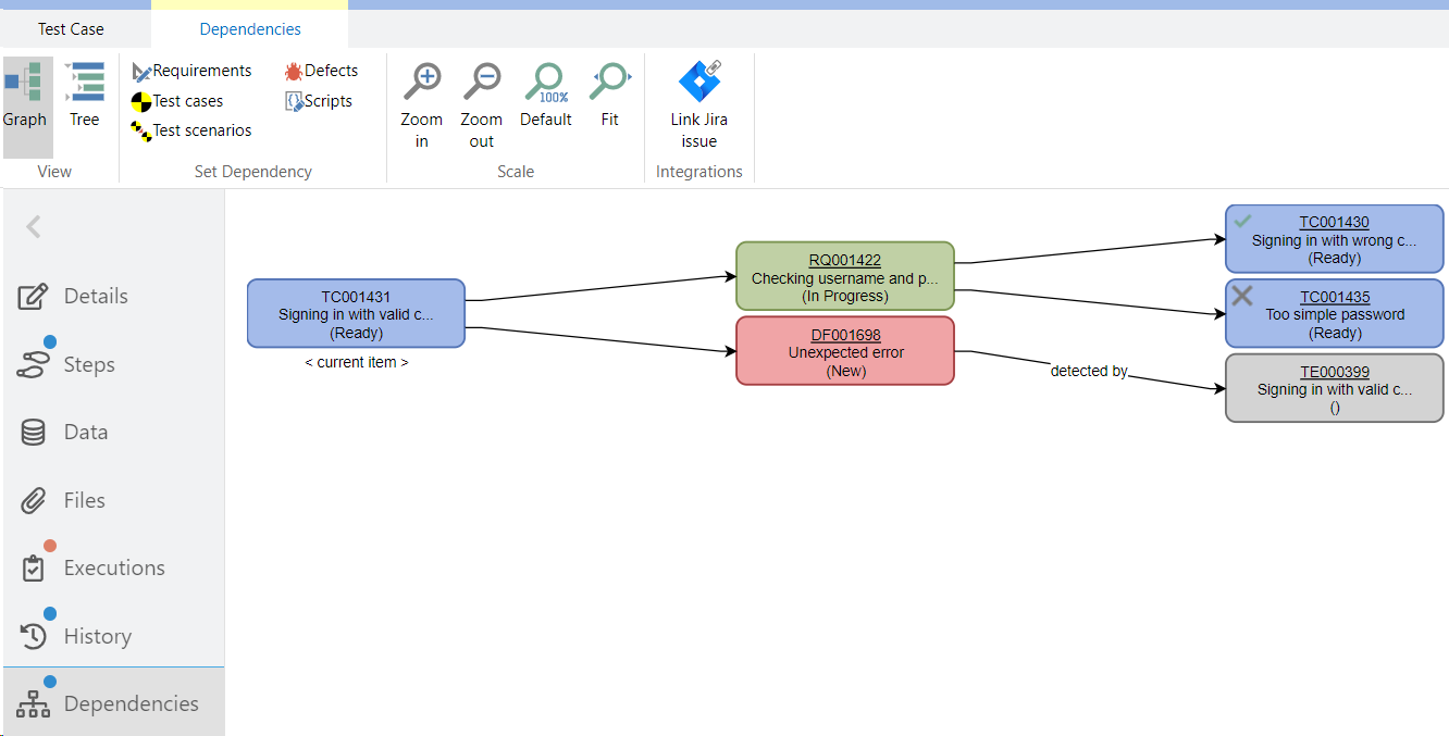
In aqua, all dependencies between items are easily visualized with the help of the dependency graph. You can access the dependency view by clicking on Dependencies in the navigation bar on the left side of an item. This displays all dependencies for the selected item as well as the dependencies of the dependent items. In addition, you can also switch to the tree view, in which you can use a drill-down menu to scroll through further levels of dependencies.
 
 
In addition to automatically created dependencies, e.g. when a defect is created from a test case execution, you can create further dependencies from the selected item to any other existing item. To do this, click on an item type from the Set Dependency section. Here you have an overview of all items of this type in the project and can narrow down the view even further by selecting a folder on the left or by entering a search term in the search line. You can then use the Link items button (Link test cases, Link defects etc.) to link the desired items. You can also define a dependency type.
 
 
The different dependency types are for information purposes only and can be displayed in the dependency view as well as shown and evaluated in reports. In the following the possible dependency types for all item types in regards to all other item types are listed (in the tree view):
 
For Requirements:
 
For Test Cases:
 
For Test Scenarios:
 
 
For Defects:
 
 
You can also remove dependencies at any time by clicking on the dependent item and then clicking on the icon with the broken chain.
 
 
You can also add dependencies using the context menu in the Item Browser. To do this, copy the relevant item to the clipboard by right-clicking and selecting Copy. In the next step, right-click on the item for which you want to add the dependency and select the previously copied item that is now displayed under Add dependency.
 
 
The dependencies can also be displayed in the item preview in the navigation.
 

Create new dependent item

You can also create new dependent items from existing items. To do so, open an item and select an item type from the 'Create Dependent Item' section in the ribbon. A new tab with a new item will open and a dependency is added.
 
 
In addition to the automatic creation of a dependency between the two items, field values of shared value sets as well as text fields can be transferred automatically. More information about this can be found in the chapter Taking Over Field Values between Items.